How can I delete the Recycle Bin icon from the desktop in Windows XP/2003?
To delete the Recycle Bin icon from the Windows XP/2003 desktop follow these steps:
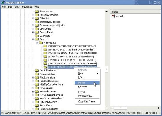
1. Open Registry Editor.
2. In Registry Editor, navigate to the following registry key:
HKEY_LOCAL_MACHINE\SOFTWARE\Microsoft\Windows\
CurrentVersion\Explorer\Desktop\NameSpace
3. Find the following key:
{645FF040-5081-101B-9F08-00AA002F954E}
Delete the above key.
Note: As always, before making changes to your registry you should always make sure you have a valid backup. In cases where you're supposed to delete or modify keys or values from the registry it is possible to first export that key or value(s) to a .REG file before performing the changes.
4. Close Registry Editor.
There is no need to reboot. Just wait a few seconds and see how the icon disappears from the desktop.
5. In order to restore the Recycle Bin icon to the desktop just re-create the missing key (or import it back to the registry in case you've exported it earlier).
In Registry Editor, navigate to the following registry key:
HKEY_LOCAL_MACHINE\SOFTWARE\Microsoft\Windows\
CurrentVersion\Explorer\Desktop\NameSpace
Create the following key:
{645FF040-5081-101B-9F08-00AA002F954E}
(just copy/paste, including the brackets).
Done!